sorusgentrification.com
HOME
About
Contact
Disclaimer
Privacy
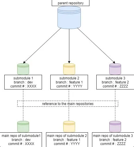
Optimizing CMake Dependency Checks for Submodules
Oct 13, 2025
by sorusgentrification.com
53
views