sorusgentrification.com
HOME
About
Contact
Disclaimer
Privacy
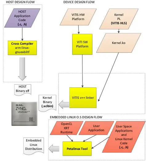
Understanding Vitis and Hardware Emulation
Oct 13, 2025
by sorusgentrification.com
55
views